首页
首页» 科研进展» 李志教授团队在干旱动态风险评估和干旱传播过程方面取得系列进展
 

李志教授团队在干旱动态风险评估和干旱传播过程方面取得系列进展

来源:英国365集团官网科研推广办公室    作者:赵杰    发布日期:2024-03-22     浏览次数:

     

干旱的发生、发展及影响过程复杂,各种干旱类型的发生是相应水循环组分(降水、径流、土壤水和地下水)低于正常值的结果,可分为气象干旱、水文干旱、农业干旱和地下水干旱不同类型干旱间存在依存关系,可能进行传播而产生长链式干旱然而,当前有关干旱传播的研究多关注于两类干旱之间,缺乏考虑多种类型干旱的系统性研究。此外,触发阈值作为解析干旱传播过程和旱灾风险评估的关键要素,其动态演变特征尚未得到全面的解析。

针对这两个问题,李志教授团队基于地面监测、遥感反演、水文模型、同化产品和再分析数据等多源数据集,在干旱动态风险评估和干旱传播过程方面取得新进展,成果发表在Remote Sensing of EnvironmentJournal of Hydrology等学术期刊

标准化干旱指数是研究干旱的有效工具,但其计算需要长时段气候态数据作为参考,并需要拟合特定参数的分布函数过程,不利于干旱预警。为此,提出了一个由降水驱动的水文干旱触发阈值动态模型,考虑累积降水异常(CPA)的多时间尺度特征,基于GRACE的干旱严重程度指数来表征水文干旱。结果表明,我国南方地区水文干旱对气象干旱的响应更敏感。我国东北部和南部地区是爆发水文干旱的高风险地区,其触发阈值随时间呈降低趋势,表明对气象干旱的抵抗力在减弱(图1)。该模型在GRACE的三个产品均表现良好(图2)。这项研究对干旱预警和水资源适应性管理策略的制定具有科学意义。成果以GRACE-based dynamic assessment of hydrological drought trigger thresholds induced by meteorological drought and possible driving mechanisms为题发表在Remote Sensing of Environment,博士后韩知明为论文第一作者,李志教授和西安理工大学黄生志教授为论文通讯作者。

image.png

1 触发不同等级干旱时所对应的CPA阈值

image.png

2 GSFCJPL产品所对应的轻度和极端干旱的阈值变化以及与CSR产品的差异

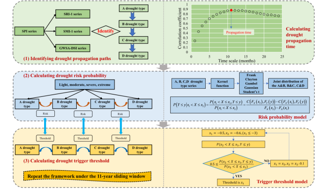
识别和解析多类型干旱的传播次序和传播机制是理解干旱传播过程的重要环节。然而,当前有关研究关注的传播过程较短,且常缺乏地下水干旱这一环节。为此,从全国尺度,采用遥感反演、水文模型、同化产品和再分析等多源数据集与地面监测资料进行交互验证的基础上,开发了多类型干旱传播过程的动态阈值框架(图3结果表明,我国九大流域各类型干旱在水循环过程中的主要传播次序为:气象干旱-水文干旱-农业干旱-地下水干旱。在长链式干旱传播过程中,我国南方地区触发下一阶段的风险概率在逐级递减,存在明显的传播受阻现象。该研究干旱传播过程的研究完整化和系统化,为建立干旱预警系统和降低干旱危害提供了科学指导。成果以Long-chain propagation pathways from meteorological to hydrological, agricultural and groundwater drought and their dynamics in China为题发表在Journal of Hydrology,博士后韩知明为论文第一作者,李志教授和西安理工大学黄生志教授为论文通讯作者。

image.png

3 基于长链干旱传播过程的动态阈值框架图

以上研究得到了国家自然科学基金和中国博士后科学基金等项目的资助。

文章链接:

1. https://doi.org/10.1016/j.rse.2023.113831

2. https://doi.org/10.1016/j.jhydrol.2023.130131

编辑:赵杰

终审:李志


联系方式

地址 : 陕西省杨凌农业高新技术产业示范区邰城路3号   

邮编 : 712100

综合办公室电话 : 029-87080055

主管领导 : 闫德忠   网管员 : 李平 杨萍

版权所有:   英国365集团官网

官方微信 官方微博